-
AuthorPosts
-
wnrdesign Friend
wnrdesign
- Join date:
- July 2011
- Posts:
- 15
- Downloads:
- 0
- Uploads:
- 4
- Thanks:
- 2
- Thanked:
- 4 times in 1 posts
November 21, 2012 at 4:30 pm #182464Hello,
I develop all my websites with your amazing T3 framework. There’s only one thing I cannot figure out.
I use a lot of template overrides and subthemes on my projects. And for the content I always use the K2 extension for Joomla (which is great!).
But for the modules you need to edit the generic.php (found in components/com_k2/templates/generic.php). When you copy this file to your template/html/com_k2/generic.php and edit it there’s no problem with it! works great.
But when you move the generic.php to your template/themes/subtheme/html/com_k2/generic.php nothing happens when you edit it! Can you help me out on this one, it’s urgent!
Kind regards,
Wouter de Vries
Ninja Lead
Moderator
Ninja Lead
- Join date:
- November 2014
- Posts:
- 16064
- Downloads:
- 310
- Uploads:
- 2864
- Thanks:
- 341
- Thanked:
- 3854 times in 3563 posts
November 22, 2012 at 8:13 am #473895I didn’t know what template you are using? I would need to take a closer look at your site.
Regarding K2 customization, you can get back to default (use default K2 component) by renaming all k2 folders on our template.
Ex:
from
<blockquote>templates/ja_your_template/html/com_k2
templates/ja_your_template/html/mod_k2_content</blockquote>
change to
<blockquote>templates/ja_your_template/html/com_k2_override
templates/ja_your_template/html/mod_k2_content_override</blockquote>We are only customize structure html view layout on K2 component
Remember to clear cache from Admin area.
wnrdesign Friend
wnrdesign
- Join date:
- July 2011
- Posts:
- 15
- Downloads:
- 0
- Uploads:
- 4
- Thanks:
- 2
- Thanked:
- 4 times in 1 posts
November 22, 2012 at 2:41 pm #473943<em>@Ninja Lead 347470 wrote:</em><blockquote>I didn’t know what template you are using? I would need to take a closer look at your site.
Regarding K2 customization, you can get back to default (use default K2 component) by renaming all k2 folders on our template.
Ex:
fromchange to
We are only customize structure html view layout on K2 component
Remember to clear cache from Admin area.</blockquote>
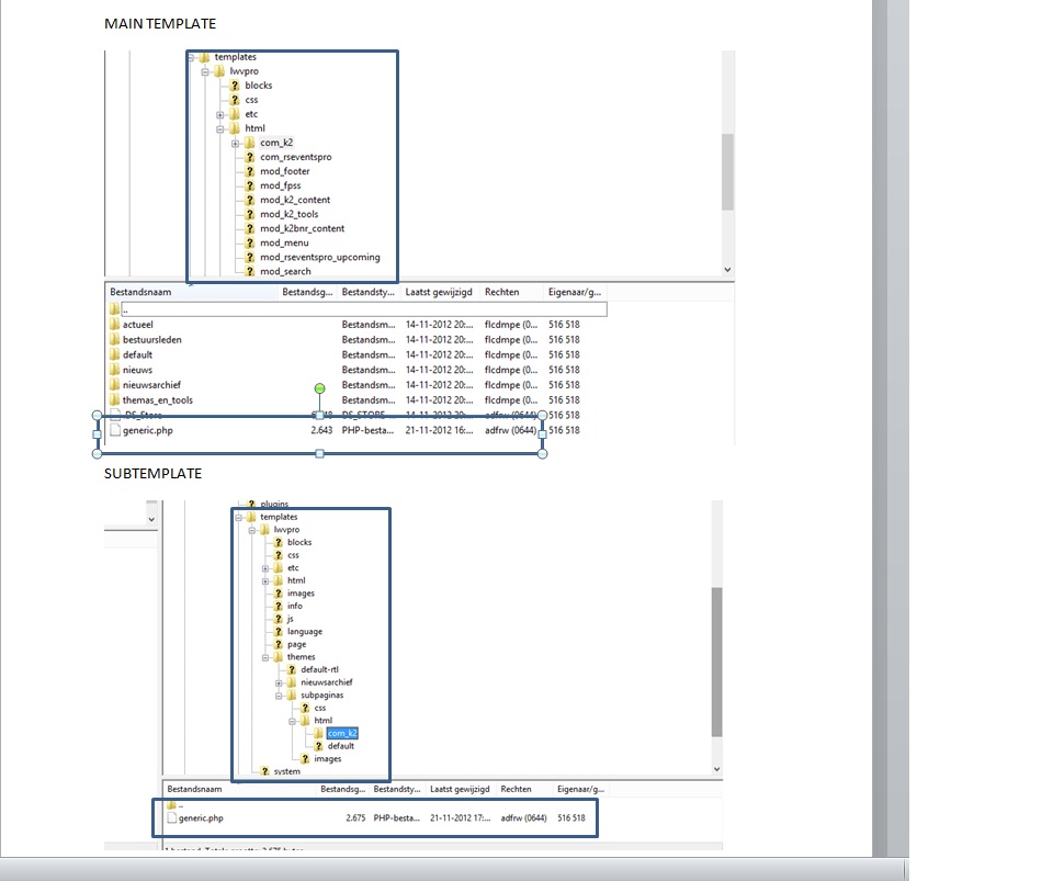
I know how to override. But within one template based on the JAT3 I create subtemplates as described in your manual.
See attachment. The subtemplate override does not work!
Ninja Lead
Moderator
Ninja Lead
- Join date:
- November 2014
- Posts:
- 16064
- Downloads:
- 310
- Uploads:
- 2864
- Thanks:
- 341
- Thanked:
- 3854 times in 3563 posts
November 23, 2012 at 2:25 am #473968I would need to take a closer look at your site. Please send pm me with URL, admin access and ftp account for further investigation. I will help you check it
Ninja Lead
Moderator
Ninja Lead
- Join date:
- November 2014
- Posts:
- 16064
- Downloads:
- 310
- Uploads:
- 2864
- Thanks:
- 341
- Thanked:
- 3854 times in 3563 posts
November 24, 2012 at 8:43 am #474104I spent entire my time to check your customize on your site, JAT3 plugin framework could not support customize on special file(as php file) on themes folder(only support: css, image, xml file), look at on the link http://wiki.joomlart.com/wiki/JA_T3_Framework_2/Guides#Different_block_styles or screenshot: http://wiki.joomlart.com/images/a/a5/Newfile.png
wnrdesign Friend
wnrdesign
- Join date:
- July 2011
- Posts:
- 15
- Downloads:
- 0
- Uploads:
- 4
- Thanks:
- 2
- Thanked:
- 4 times in 1 posts
November 25, 2012 at 6:36 pm #474167Ok, for my clearance. I can only override css and images with The subthemes?
Ninja Lead
Moderator
Ninja Lead
- Join date:
- November 2014
- Posts:
- 16064
- Downloads:
- 310
- Uploads:
- 2864
- Thanks:
- 341
- Thanked:
- 3854 times in 3563 posts
November 26, 2012 at 7:01 am #474211You can only override on images and css folder on Theme of Template but not subtheme
AuthorPostsViewing 7 posts - 1 through 7 (of 7 total)This topic contains 7 replies, has 2 voices, and was last updated by
Ninja Lead 12 years, 2 months ago.We moved to new unified forum. Please post all new support queries in our New Forum
K2 generic.php override in subtheme
Viewing 7 posts - 1 through 7 (of 7 total)
